Desk events
Events triggered by the iAdvize desk
Introduction
In order to improve the integration of the iAdvize console with third-party web applications (such as CRM), the desk is able to send events via the postMessage API of the browser.
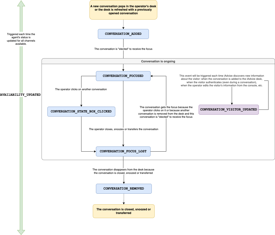
These events concern conversations that arrive and leave the iAdvize desk but also when updates occur on visitors.
They allow integrators to react to these events and, for example, to adapt the interface of their tool to what is happening within the iAdvize console. For example, we can imagine the following use cases:
Show/hide the iAdvize console when conversations arrive in the console or when there are no more conversations.
Open the CRM customer record related to the visitor in conversation who has the focus in the iAdvize console.
Implementation example
window.addEventListener("message", (event) => {
// Excludes events not issued by the iAdvize desk
if (event.origin !== "https://ha.iadvize.com") return;
console.log("New desk event received:", event.data);
});
Events lifecycle diagram

The description and the payload of events can be viewed in the Reference.
Last updated
Was this helpful?